Microsoft Flight Simulator: Freeware add-on essentials – Volume III
Microsoft Flight Simulator has a lot of free add-on choices. So, here's a list of six great ones to spice up your sim experience.
Just about every day, a torrent of new content is poured into the already large pool of freeware add-ons available for Microsoft Flight Simulator. With so many to choose from, you may find yourself wondering what truly stands out. The following list has been prepared to recommend some of the best free add-ons for consideration that will definitely enhance your Microsoft Flight Simulator experience. This is the third edition of such a guide here on the site, so do take a gander and the the first and second editions as well for even more great options.
This list contains a mixture of both add-on aircraft as well as some utilities that will improve the core functionality of the sim. Keep in mind that these freeware add-ons are only available for the PC version of the sim. Console pilots have to stick to what’s available in the in-sim marketplace.
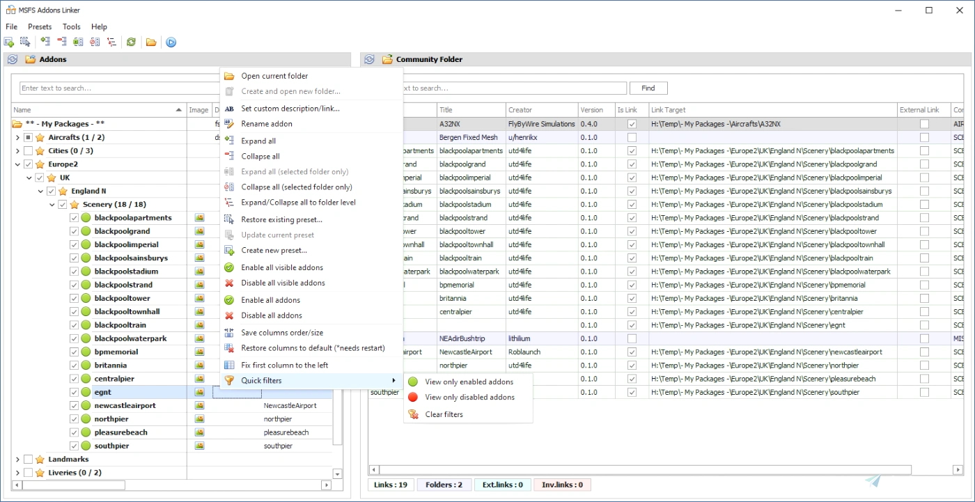
MSFS Addons Linker by bad2000
Here’s a fitting start: a tool dedicated to making add-on sorting extremely simple. Microsoft Flight Simulator is easy to modify, but keeping everything sorted properly isn’t as straightforward. Everything has to be put in the sim’s “Community” folder, which is buried in the sim’s directory. MSFS Addon Linker from ‘bad2000’ streamlines this process by granting you an external folder that houses all of your add-ons. As an added organization bonus, you can even create sub-folders to further keep everything neat and tidy. Personally, that’s what I did. Here’s my layout: aircraft liveries, airplanes, scenery, and utilities.
Microsoft Flight Simulator Addon Linker can neatly display such a layout and goes as far as to let you enable and disable specific add-ons with the click of a button. The utility then displays what add-ons are currently enabled and sitting in the community folder, along with relevant details like the version number, add-on creator, etc. It has other powerful features like being able to enable/disable an entire subfolder at once, a search tool, save the current selection of enabled/disabled add-ons (and restore that selection), as well as create and manage presets. Additionally, MSFS Addon Linker can make the startup of the sim a little faster by skipping the opening animation. It can also launch any external programs you’d want to run alongside the sim. Clearly, this is a very powerful tool!

No Handle Bar by ither
Now, this is a much simpler tool, albeit one that’s still very effective: the No Handle Bar utility from ‘ither.’ This handy little program only exists to take care of a “problem” that’s mostly experienced by folks who love to take pictures. Microsoft Flight Simulator is an absolutely gorgeous title that has a million different screenshot opportunities. However, the little quick-select bar at the top of the screen has a handle that appears on-screen whenever the cursor is moved. Since cursor movements are very frequent, that means that this bar is often present and takes several seconds to fade away.
This tool totally eliminates this whole ordeal by completely hiding the quick select bar unless the cursor is placed directly at the top of the screen. As soon as the cursor is moved, the bar disappears and the view immediately becomes unobstructed. Since switching to the in-sim drone camera is often done by using this bar, having it disappear means screenshots can be snapped instantaneously. Before using this, a lot of screenshots had the bar just sitting there without a care, and would require the extra step of cropping. So, if you’re a sim shutterbug, this tool is definitely for you.
Toolbar Pushback by AmbitiousPilots
I just told you about a utility that hides the quick select Toolbar, but now I want to show you another utility that lives right inside of it. AmbitiousPilot’s Toolbar Pushback utility provides a great fix for what’s otherwise a really underwhelming part of Microsoft Flight Simulator. For virtual pilots who like to have more realistic sessions where they begin a flight at a gate, having to push back the aircraft onto the taxiway becomes a frequent occurrence. Unfortunately, the default pushback system is, well, awful. This tool makes the process far more efficient.
By using this, the aircraft tug can be called in seamlessly from a menu and even directed with either the menu buttons or using the aircraft’s rudder. The speed and direction of the tug can also be adjusted on the fly. This means that not only can the tug be used to push the aircraft away from a gate, but it can also be pulled and precisely adjusted to the optimal position for startup. This is great for airports with tight spaces. Additionally, this tool can open and close specific doors on compatible aircraft (only airliners for now), and call in additional ground services (fuel and luggage handling). Since this little utility sits right inside the quick select toolbar, it’s even more handy than a similar add-on that was featured in a prior list, in addition to having more features.

Icon A5 2021 Performance Edition by HypePerformanceGroup
The Icon A5 is one of the most unique aircraft in Microsoft Flight Simulator. This modern lightweight prop prides itself on being a very streamlined floatplane. However, it’s not the fastest of the bunch. Having such a small engine gives it very little thrust, making it tolerable for nothing more than short hops. Yet, it’s still been a fan-favorite aircraft ever since the sim was initially released. With this add-on, however, the Icon A5 becomes a little more iconic.
The Icon A5 Performance Edition mod by HypePerformanceGroup tricks out the aircraft with a sporty 150 motor. This gives it some decent speed; slower than a turboprop, but definitely still a bit of a quickster. Additionally, the aircraft also gets an avionics upgrade with a sleek and modern GPS panel and autopilot functionality.
These enhancements make flying the A5 even more fun. Since the sim has beautiful new particle and environmental effects, such as wakes and water spray, there’s no better time than now to take the A5 out for some water landing adventures.
Vertigo by GotGravel
Speaking of speed, if you have a need for it, then check out this final Microsoft Flight Simulator add-on recommendation: GotGravel’s Vertigo. As the name implies, this supercharged turboprop is all about height — it can gain some serious altitude in very little time. This fictional aircraft is purely meant for throwing all sense of rule and regulation out of the cockpit window and just having an awesome time rocketing around Microsoft Flight Simulator‘s gorgeous world. This thing is so fast that you can’t even taxi properly at anything less more a smidge of the throttle.
Vertigo’s meaty 850hp turbine engine and super lightweight frame gives it power and agility beyond that of a conventional jet. With a top speed of 380 knots, you might as well let loose and put on an airshow for the virtual spectators below. While it is perfectly capable of conducting a “normal” flight, the urge to put this wild stallion through its paces is likely to overpower the desire to do anything less than zooming up, down, and all around. Not even the included stunt planes can match the capabilities of Vertigo. It’s an absolute joy to fly, and definitely provides a very unique experience compared to any of Microsoft Flight Simulator‘s default aircraft.
Hopefully at least one of these recommended add-ons will be just what you needed to spice up your Microsoft Flight Simulator experience. But, these are just the free ones. For more complex add-ons, check out our guide and features hub for all of our coverage on professionally made add-ons, like various props from Just Flight and the very realistic Mitsubishi CRJ 550/700 from Aerosoft.



